2.3.2.1.1. NXDL Elements and Field Types

The documentation in this section has been obtained directly from the NXDL Schema file: nxdl.xsd. First, the basic elements are defined in alphabetical order. Attributes to an element are indicated immediately following the element and are preceded with an “@” symbol, such as @attribute. Then, the common data types used within the NXDL specification are defined. Pay particular attention to the rules for validItemName and validNXClassName.

NXDL Elements

attribute

An attribute element can only be a child of a field or group element. It is used to define attribute elements to be used and their data types and possibly an enumeration of allowed values.

For more details, see: attributeType

fig.nxdl/nxdl_attribute

Graphical representation of the NXDL attribute element

choice

A choice element is used when a named group might take one of several possible NeXus base classes. Logically, it must have at least two group children.

For more details, see: choiceType

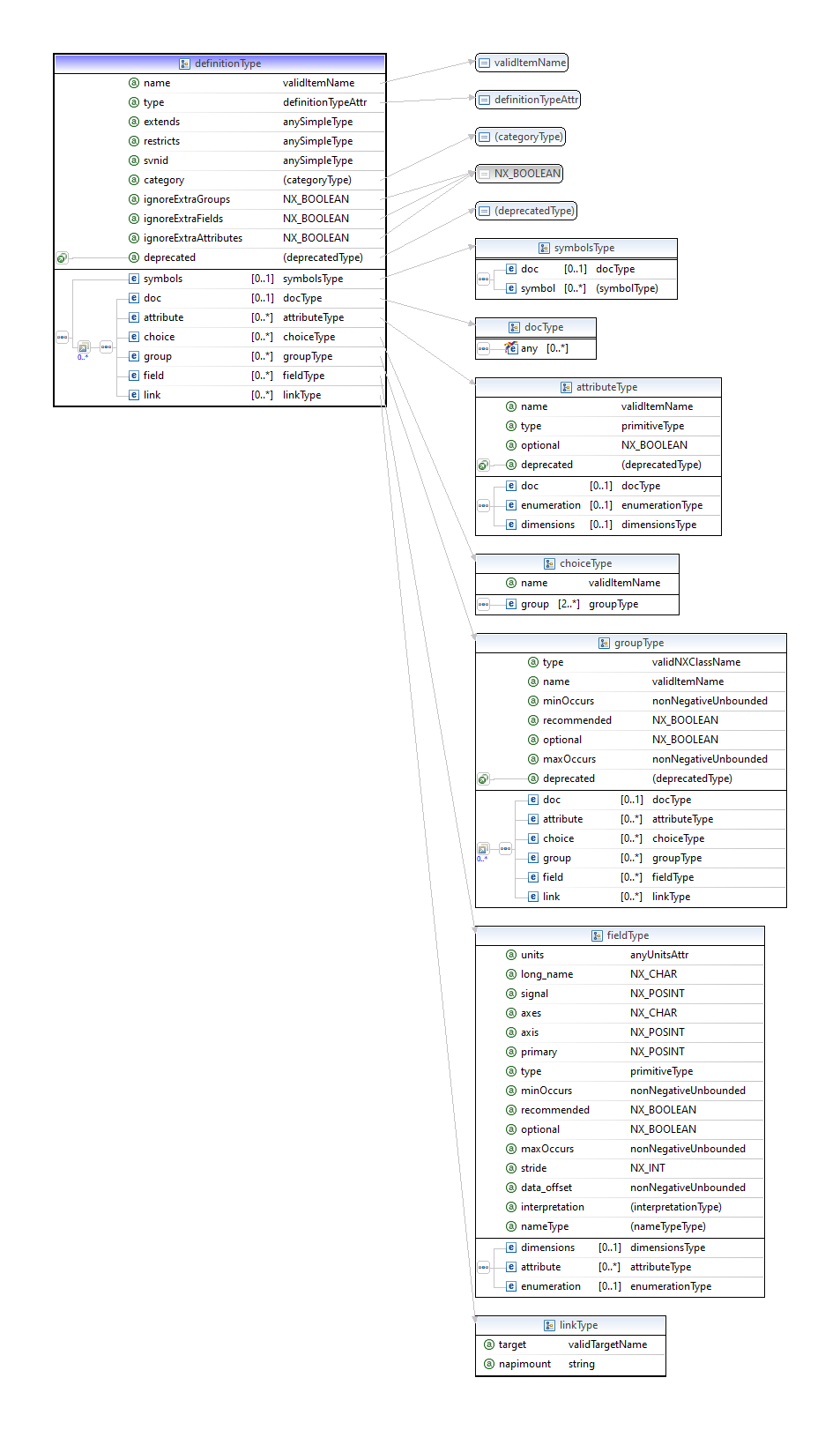
definition

A definition element can only be used at the root level of an NXDL specification. Note: Due to the large number of attributes of the definition element, they have been omitted from the figure below.

For more details, see: definition, definitionType, and definitionTypeAttr

fig.nxdl/nxdl_definition

Graphical representation of the NXDL definition element

dimensions

The dimensions element describes the shape of an array. It is used only as a child of a field element.

For more details, see: dimensionsType

fig.nxdl/nxdl_dimensions

Graphical representation of the NXDL dimensions element

doc

A doc element can be a child of most NXDL elements. In most cases, the content of the doc element will also become part of the NeXus manual.

element:

{any}:

In documentation, it may be useful to use an element that is not directly specified by the NXDL language. The any element here says that one can use any element at all in a doc element and NXDL will not process it but pass it through.

For more details, see: docType

fig.nxdl/nxdl_doc

Graphical representation of the NXDL doc element

enumeration

An enumeration element can only be a child of a field or attribute element. It is used to restrict the available choices to a predefined list, such as to control varieties in spelling of a controversial word (such as metre vs. meter).

For more details, see: enumerationType

fig.nxdl/nxdl_enumeration

Graphical representation of the NXDL enumeration element

field

The field element provides the value of a named item. Many different attributes are available to further define the field. Some of the attributes are not allowed to be used together (such as axes and axis); see the documentation of each for details. It is used only as a child of a group element.

For more details, see: fieldType

fig.nxdl/nxdl_field

Graphical representation of the NXDL field element

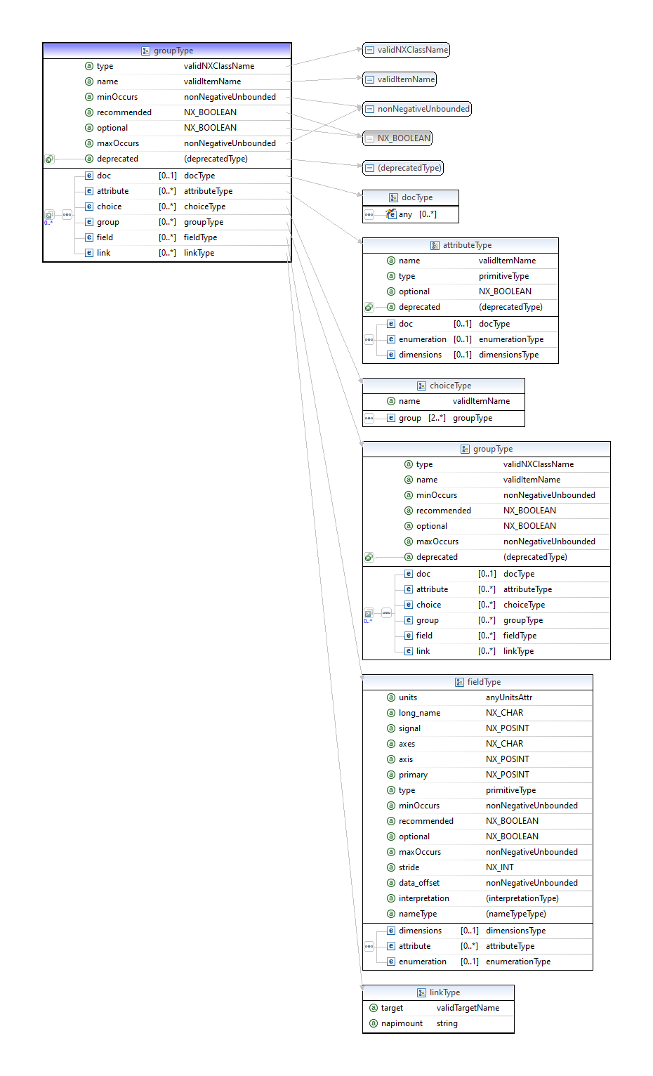
group

A group element can only be a child of a definition or group element. It describes a common level of organization in a NeXus data file, similar to a subdirectory in a file directory tree.

For more details, see: groupType

fig.nxdl/nxdl_group

Graphical representation of the NXDL group element

symbols

A symbols element can only be a child of a definition element. It defines the array index symbols to be used when defining arrays as field elements with common dimensions and lengths.

For more details, see: symbolsType

fig.nxdl/nxdl_symbols

Graphical representation of the NXDL symbols element

NXDL Field Types (internal)

Field types that define the NXDL language are described here. These data types are defined in the XSD Schema (nxdl.xsd) and are used in various parts of the Schema to define common structures or to simplify a complicated entry. While the data types are not intended for use in NXDL specifications, they define structures that may be used in NXDL specifications.

attributeType

Any new group or field may expect or require some common attributes.

(This data type is used internally in the NXDL schema to define elements and attributes to be used by users in NXDL specifications.)

Attributes of attributeType

@name

Name of the attribute (unique within the enclosing group).

@optional

Is this attribute optional (if true) or required (if false)?

@type

Type of the attribute. For group specifications, the class name. For field or attribute specifications, the NXDL field type.

Elements of attributeType

dimensions

dimensions of an attribute with data value(s) in a NeXus file

doc

Description of this attribute. This documentation will go into the manual.

enumeration

An enumeration specifies the values to be used.

definition

A definition element is the group at the root of every NXDL specification. It may only appear at the root of an NXDL file and must only appear once for the NXDL to be well-formed.

definitionType

A definition is the root element of every NXDL definition. It may only appear at the root of an NXDL file and must only appear once for the NXDL to be well-formed.

The definitionType defines the documentation, attributes, fields, and groups that will be used as children of the definition element. Could contain these elements:

  • attribute

  • doc

  • field

  • group

  • link

Note that a definition element also includes the definitions of the basicComponent data type. (The definitionType data type is used internally in the NXDL schema to define elements and attributes to be used by users in NXDL specifications.)

Note that the first line of text in a doc element in a definition is used as a summary in the manual. Follow the pattern as shown in the base class NXDL files.

Attributes of definitionType

@category

NXDL base definitions define the dictionary of terms to use for these components. All terms in a base definition are optional. NXDL application definitions define what is required for a scientific interest. All terms in an application definition are required. NXDL contributed definitions may be considered either base or applications. Contributed definitions must indicate their intended use, either as a base class or as an application definition.

@extends

The extends attribute allows this definition to subclass from another NXDL, otherwise extends="NXobject" should be used.

@ignoreExtraAttributes

Only validate known attributes; do not not warn about unknowns. The ignoreExtraAttributes attribute is a flag to the process of validating NeXus data files. By setting ignoreExtraAttributes="true", presence of any undefined attributes in this class will not generate warnings during validation. Normally, validation will check all the attributes against their definition in the NeXus base classes and application definitions. Any items found that do not match the definition in the NXDL will generate a warning message.

The ignoreExtraAttributes attribute should be used sparingly!

@ignoreExtraFields

Only validate known fields; do not not warn about unknowns. The ignoreExtraFields attribute is a flag to the process of validating NeXus data files. By setting ignoreExtraFields="true", presence of any undefined fields in this class will not generate warnings during validation. Normally, validation will check all the fields against their definition in the NeXus base classes and application definitions. Any items found that do not match the definition in the NXDL will generate a warning message.

The ignoreExtraFields attribute should be used sparingly!

@ignoreExtraGroups

Only validate known groups; do not not warn about unknowns. The ignoreExtraGroups attribute is a flag to the process of validating NeXus data files. By setting ignoreExtraGroups="true", presence of any undefined groups in this class will not generate warnings during validation. Normally, validation will check all the groups against their definition in the NeXus base classes and application definitions. Any items found that do not match the definition in the NXDL will generate a warning message.

The ignoreExtraGroups attribute should be used sparingly!

@name

The name of this NXDL file (case sensitive without the file extension). The name must be unique amongst all the NeXus base class, application, and contributed definitions. For the class to be adopted by the NIAC, the first two letters must be “NX” (in uppercase). Any other use must not begin with “NX” in any combination of upper or lower case.

@restricts

The restricts attribute is a flag to the data validation. When restricts="1", any non-standard component found (and checked for validity against this NXDL specification) in a NeXus data file will be flagged as an error. If the restricts attribute is not present, any such situations will produce a warning.

@svnid

(2014-08-19: deprecated since switch to GitHub version control) The identifier string from the subversion revision control system. This reports the time stamp and the revision number of this file.

@type

Must be type="group"

Elements of definitionType

symbols

Use a symbols list to define each of the mnemonics that represent the length of each dimension in a vector or array.

Groups under definitionType

In addition to an optional symbols list, a definition may contain any of the items allowed in a group.

definitionTypeAttr

Prescribes the allowed values for definition type attribute. (This data type is used internally in the NXDL schema to define a data type.)

The value may be any one from this list only:

  • group

  • definition

dimensionsType

dimensions of a data element in a NeXus file (This data type is used internally in the NXDL schema to define elements and attributes to be used by users in NXDL specifications.)

Attributes of dimensionsType

@rank

Rank (number of dimensions) of the data structure.

Value could be either an unsigned integer or a symbol as defined in the symbol table of the NXDL file.

For example: a[5] has rank="1" while b[8,5,6,4] has rank="4". See https://en.wikipedia.org/wiki/Rank_%28computer_programming%29 for more details.

Elements of dimensionsType

dim

Specify the parameters for each index of the dimensions element with a dim element. The number of dim entries should be equal to the rank of the array. For example, these terms describe a 2-D array with lengths (nsurf, nwl):

1

The value attribute is used by NXDL and also by the NeXus data file validation tools to associate and coordinate the same array length across multiple fields in a group.

@incr

Deprecated: 2016-11-23 telco (https://github.com/nexusformat/definitions/issues/330)

The dimension specification is related to the refindex axis within the ref field by an offset of incr. Requires ref and refindex attributes to be present.

@index

Number or symbol indicating which axis (subscript) is being described, ranging from 1 up to rank (rank of the data structure). For example, given an array A[i,j,k], index="1" would refer to the i axis (subscript).

@ref

Deprecated: 2016-11-23 telco (https://github.com/nexusformat/definitions/issues/330)

The dimension specification is the same as that in the ref field, specified either by a relative path, such as polar_angle or ../Qvec or absolute path, such as /entry/path/to/follow/to/ref/field.

@refindex

Deprecated: 2016-11-23 telco (https://github.com/nexusformat/definitions/issues/330)

The dimension specification is the same as the refindex axis within the ref field. Requires ref attribute to be present.

@required

This dimension is required (true: default) or not required (false).

The default value is true.

When required="false" is specified, all subsequent <dim nodes (with higher index value) must also have required="false".

@value

Integer length (number of values), or mnemonic symbol representing the length of this axis.

doc

Documentation might be necessary to describe how the parts of the dimensions element are to be used.

docType

NXDL allows for documentation on most elements using the doc element. The documentation is useful in several contexts. The documentation will be rendered in the manual. Documentation, is provided as tooltips by some XML editors when editing NXDL files. Simple documentation can be typed directly in the NXDL:

Descriptive name of sample

This is suitable for basic descriptions that do not need extra formatting such as a bullet-list or a table. For more advanced control, use the rules of restructured text, such as in the NXdetector specification. Refer to examples in the NeXus base class NXDL files such as NXdata.

Could contain these elements:

  • any

(This data type is used internally in the NXDL schema to define elements and attributes to be used by users in NXDL specifications.)

Note: For documentation of definition elements, the first line of text in a doc is used as a summary in the manual. Follow the pattern as shown in the base class NXDL files.

enumerationType

An enumeration restricts the values allowed for a specification. Each value is specified using an item element, such as: <item value="Synchrotron X-ray Source" />. Could contain these elements:

  • doc

  • item

(This data type is used internally in the NXDL schema to define elements and attributes to be used by users in NXDL specifications.)

source operating mode

        for storage rings
        for storage rings

Elements of enumerationType

item

One of the prescribed values. Use the value attribute.

Defines the value of one selection for an enumeration list. Each enumerated item must have a value (it cannot have an empty text node).

@value

The value of value of an enumItem is defined as an attribute rather than a name.

doc

Individual items can be documented but this documentation might not be printed in the NeXus Reference Guide.

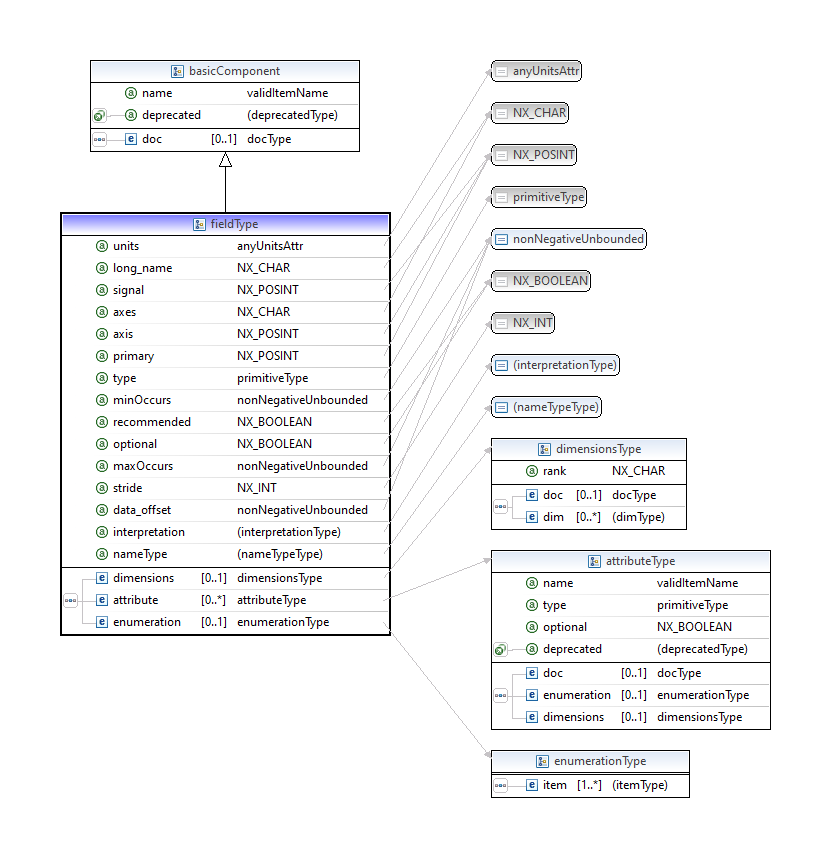
fieldType

A field declares a new element in the component being defined. A field is synonymous with the HDF4 SDS (Scientific Data Set) and the HDF5 dataset terms. Could contain these elements:

  • attribute

  • dimensions

  • doc

  • enumeration

Note that a field element also includes the definitions of the basicComponent data type. (The fieldType data type is used internally in the NXDL schema to define elements and attributes to be used by users in NXDL specifications.)

@axes

NOTE: Use of the axes attribute for a field is discouraged. It is for legacy support. You should use the axes group attribute (such as in NXdata) instead.

This attribute contains a string array that defines the independent data fields used in the default plot for all of the dimensions of the signal field (the signal field is the field in this group that is named by the signal attribute of this group).

When there is only one item in the string array, it is acceptable to set the value to the one string. In such case, it is not necessary to make it an array of one string.

Presence of the axes attribute means this field is an ordinate.

@axis

NOTE: Use of this attribute is discouraged. It is for legacy support. You should use the axes group attribute (such as in NXdata) instead.

Presence of the axis attribute means this field is an abscissa.

The attribute value is an integer indicating this field as an axis that is part of the data set. The data set is a field with the attribute signal=1 in the same group. The value can range from 1 up to the number of independent axes (abscissae) in the data set.

A value of axis=1” indicates that this field contains the data for the first independent axis. For example, the X axis in an XY data set.

A value of axis=2 indicates that this field contains the data for the second independent axis. For example, the Y axis in a 2-D data set.

A value of axis=3 indicates that this field contains the data for the third independent axis. For example, the Z axis in a 3-D data set.

A field with an axis attribute should not have a signal attribute.

@data_offset

The stride and data_offset attributes are used together to index the array of data items in a multi-dimensional array. They may be used as an alternative method to address a data array that is not stored in the standard NeXus method of “C” order.

The data_offset attribute determines the starting coordinates of the data array for each dimension.

See https://support.hdfgroup.org/HDF5/Tutor/phypereg.html or 4. Dataspace Selection Operations in https://portal.hdfgroup.org/display/HDF5/Dataspaces

The data_offset attribute contains a comma-separated list of integers. (In addition to the required comma delimiter, whitespace is also allowed to improve readability.) The number of items in the list is equal to the rank of the data being stored. The value of each item is the offset in the array of the first data item of that subscript of the array.

@interpretation

This instructs the consumer of the data what the last dimensions of the data are. It allows plotting software to work out the natural way of displaying the data.

For example a single-element, energy-resolving, fluorescence detector with 512 bins should have interpretation="spectrum". If the detector is scanned over a 512 x 512 spatial grid, the data reported will be of dimensions: 512 x 512 x 512. In this example, the initial plotting representation should default to data of the same dimensions of a 512 x 512 pixel image detector where the images where taken at 512 different pressure values.

In simple terms, the allowed values mean:

  • scalar = 0-D data to be plotted

  • scaler = DEPRECATED, use scalar

  • spectrum = 1-D data to be plotted

  • image = 2-D data to be plotted

  • rgb-image = 3-D data to be plotted

  • rgba-image = 3-D data to be plotted

  • hsl-image = 3-D data to be plotted

  • hsla-image = 3-D data to be plotted

  • cmyk-image = 3-D data to be plotted

  • vertex = 3-D data to be plotted

@long_name

Descriptive name for this field (may include whitespace and engineering units). Often, the long_name (when defined) will be used as the axis label on a plot.

@maxOccurs

Defines the maximum number of times this element may be used. Its value is confined to zero or greater. Must be greater than or equal to the value for the “minOccurs” attribute. A value of “unbounded” is allowed.

@minOccurs

Defines the minimum number of times this field may be used. Its value is confined to zero or greater. Must be less than or equal to the value for the “maxOccurs” attribute.

@nameType

This interprets the name attribute as: * specified = use as specified * any = can be any name not already used in group

@optional

A synonym for minOccurs=0.

@primary

Integer indicating the priority of selection of this field for plotting (or visualization) as an axis.

Presence of the primary attribute means this field is an abscissa.

@recommended

A synonym for optional, but with the recommendation that this field be specified.

@signal

Presence of the signal attribute means this field is an ordinate.

Integer marking this field as plottable data (ordinates). The value indicates the priority of selection or interest. Some facilities only use signal=1 while others use signal=2 to indicate plottable data of secondary interest. Higher numbers are possible but not common and interpretation is not standard.

A field with a signal attribute should not have an axis attribute.

@stride

The stride and data_offset attributes are used together to index the array of data items in a multi-dimensional array. They may be used as an alternative method to address a data array that is not stored in the standard NeXus method of “C” order.

The stride list chooses array locations from the data array with each value in the stride list determining how many elements to move in each dimension. Setting a value in the stride array to 1 moves to each element in that dimension of the data array, while setting a value of 2 in a location in the stride array moves to every other element in that dimension of the data array. A value in the stride list may be positive to move forward or negative to step backward. A value of zero will not step (and is of no particular use).

See https://support.hdfgroup.org/HDF5/Tutor/phypereg.html or 4. Dataspace Selection Operations in https://portal.hdfgroup.org/display/HDF5/Dataspaces

The stride attribute contains a comma-separated list of integers. (In addition to the required comma delimiter, whitespace is also allowed to improve readability.) The number of items in the list is equal to the rank of the data being stored. The value of each item is the spacing of the data items in that subscript of the array.

@type

Defines the type of the element as allowed by NeXus.

See here and elsewhere for the complete list of allowed types.

@units

String describing the engineering units. The string should be appropriate for the value and should conform to the NeXus rules for units. Conformance is not validated at this time.

attribute

attributes to be used with this field

dimensions

dimensions of a data element in a NeXus file

enumeration

A field can specify which values are to be used

choiceType

A choice element is used when a named group might take one of several possible NeXus base classes. Logically, it must have at least two group children.

Attributes of choiceType

@name

The name to be applied to the selected child group. None of the child groups should define a @name attribute.

Elements of choiceType

group

NeXus base class that could be used here. The group will take the @name attribute defined by the parent choice element so do not specify the @name attribute of the group here.

groupType

A group element refers to the definition of an existing NX object or a locally-defined component. Could contain these elements:

  • attribute

  • doc

  • field

  • group

  • link

Note that a group element also includes the definitions of the basicComponent data type. (The groupType data type is used internally in the NXDL schema to define elements and attributes to be used by users in NXDL specifications.)

Attributes of groupType

@maxOccurs

Maximum number of times this group is allowed to be present within its parent group. Note each group must have a name attribute that is unique among all group and field declarations within a common parent group.

@minOccurs

Minimum number of times this group is allowed to be present within its parent group. Note each group must have a name attribute that is unique among all group and field declarations within a common parent group.

@name

A particular scientific application may expect a name of a group element. It is helpful but not required to specify the name attribute in the NXDL file. It is suggested to always specify a name to avoid ambiguity. It is also suggested to derive the name from the type, using an additional number suffix as necessary. For example, consider a data file with only one NXentry. The suggested default name would be entry. For a data file with two or more NXentry groups, the suggested names would be entry1, entry2, … Alternatively, a scientific application such as small-angle scattering might require a different naming procedure; two different NXaperture groups might be given the names beam_defining_slit and scatter_slit.

@optional

A synonym for minOccurs=0.

@recommended

A synonym for optional, but with the recommendation that this group be specified.

@type

The type attribute must contain the name of a NeXus base class, application definition, or contributed definition.

linkType

A link to another item. Use a link to avoid needless repetition of information. (This data type is used internally in the NXDL schema to define elements and attributes to be used by users in NXDL specifications.)

@napimount

Group attribute that provides a URL to a group in another file. More information is described in the NeXus Programmers Reference.

http://manual.nexusformat.org/_static/NeXusIntern.pdf

@target

Declares the absolute HDF5 address of an existing field or group.

The target attribute is added for NeXus to distinguish the HDF5 path to the original dataset.

Could contain these elements:

  • doc

Matching regular expression:

(/[a-zA-Z_][\w_]*(:[a-zA-Z_][\w_]*)?)+

For example, given a /entry/instrument/detector/polar_angle field, link it into the NXdata group (at /entry/data/polar_angle). This would be the NeXus data file structure:

/: NeXus/HDF5 data file
        /entry:NXentry
                /data:NXdata
                        /polar_angle:NX_NUMBER
                                @target="/entry/instrument/detector/polar_angle"
                /instrument:NXinstrument
                        /detector:NXdetector
                                /polar_angle:NX_NUMBER
                                        @target="/entry/instrument/detector/polar_angle"

symbolsType

Each symbol has a name and optional documentation. Please provide documentation that indicates what each symbol represents. For example:

number of reflecting surfaces
number of wavelengths

Elements of symbolsType

doc

Describe the purpose of this list of symbols. This documentation will go into the manual.

symbol

When multiple field elements share the same dimensions, such as the dimension scales associated with plottable data in an NXdata group, the length of each dimension written in a NeXus data file should be something that can be tested by the data file validation process.

@name

Mnemonic variable name for this array index symbol.

doc

Describe the purpose of the parent symbol. This documentation will go into the manual.

basicComponent

A basicComponent defines the allowed name format and attributes common to all field and group specifications. (This data type is used internally in the NXDL schema to define elements and attributes to be used by users in NXDL specifications.)

Attributes of basicComponent

@name

The name attribute is the identifier string for this entity. It is required that name must be unique within the enclosing group. The name must match the regular expression defined by validItemName. (Historical note: Originally, the rule (validItemName) was defined to allow only names that can be represented as valid variable names in most computer languages. )

Elements of basicComponent

doc

Describe this basicComponent and its use. This documentation will go into the manual.

validItemName

Used for allowed names of elements and attributes. Note: No - characters (among others) are allowed and you cannot start or end with a period (.). HDF4 had a 64 character limit on names (possibly including NULL) and the NAPI enforces this via the NX_MAXNAMELEN variable with a 64 character limit (which may be 63 on a practical basis if one considers a NULL terminating byte). (This data type is used internally in the NXDL schema to define a data type.) NOTE: In some languages, it may be necessary to add a ^ at the start and a $ at the end of the regular expression to constrain the match to an entire line.

The value may be any xs:token that also matches the regular expression:

[a-zA-Z0-9_]([a-zA-Z0-9_.]*[a-zA-Z0-9_])?

validNXClassName

Used for allowed names of NX class types (e.g. NXdetector). Note this is not the instance name (e.g. bank1) which is covered by validItemName. (This data type is used internally in the NXDL schema to define a data type.)

The value may be any nx:validItemName that also matches the regular expression:

NX.+

validTargetName

This is a valid link target - currently it must be an absolute path made up of valid names with the / character delimiter. But we may want to consider allowing “..” (parent of directory) at some point. If the name attribute is helpful, then use it in the path with the syntax of name:type as in these examples:

/NXentry/NXinstrument/analyzer:NXcrystal/ef
/NXentry/NXinstrument/monochromator:NXcrystal/ei
/NX_other

Must also consider use of name attribute in resolving link targets. (This data type is used internally in the NXDL schema to define a data type.)

From the HDF5 documentation:

Note that relative path names in HDF5 do not employ the ``../`` notation, the UNIX notation indicating a parent directory, to indicate a parent group.

Thus, if we only consider the case of [name:]type, the matching regular expression syntax is written: /[a-zA-Z_][\w_]*(:[a-zA-Z_][\w_]*)?)+. Note that HDF5 also permits relative path names, such as: GroupA/GroupB/Dataset1 but this is not permitted in the matching regular expression and not supported in NAPI.

The value may be any xs:token that also matches the regular expression:

(/[a-zA-Z_][\w_]*(:[a-zA-Z_][\w_]*)?)+

nonNegativeUnbounded

A nonNegativeUnbounded allows values including all positive integers, zero, and the string unbounded. (This data type is used internally in the NXDL schema to define a data type.)

The xs:string data type

The xs:string data type can contain characters, line feeds, carriage returns, and tab characters. See https://www.w3schools.com/xml/schema_dtypes_string.asp for more details.

The xs:token data type

The xs:string data type is derived from the xs:string data type.

The xs:token data type also contains characters, but the XML processor will remove line feeds, carriage returns, tabs, leading and trailing spaces, and multiple spaces. See https://www.w3schools.com/xml/schema_dtypes_string.asp for more details.